1. Item Name : Educax React (Next.js) Template
  2. Created: 20 November 2023
  3. Item Version : v 1.0.0
  4. Author : TheTork
  5. Support Mail: support@thetork.com

Introduction

Educax React Next js Template Documentation

For any support please don't hesitate to contact us at Support Mail. We provide 13 hours real-time support for our customers.

We would like to thank you for choosing Educax.

Getting started

It is our great pleasure that you purchased our template. We would like to extend our heartfelt thanks to you. Our Educax Template has well-organized, easily understandable files structure, supports superfast data processing, works pretty well on different kinds of browsers, including Chrome, IE, Edge, Firefox, Safari, and so on. On top of those, it provides 4 demo and fashionable design, fully customizable components. Before using this template, be sure to check this doc carefully. By collecting various opinions of customers, we’ve made such a nice document to give you clear understanding of the template.

Educax is built with React (Next.js) and this is build for Education, LMS and elearning platform

Requirements

There are system requirements in order to install and setup Educax template and its components properly. Make sure that you are installed node.js and NPM.

For nodejs go here Nodjs

After downloadinig nodejs just double click on the .exe file and complete the installation process. NPM will install automatically with Nodejs



Install Yarn package manager Yarn

yarn

After installing Nodejs , You've to install yarn globally by this command : npm install --global yarn

Template Features

  • React JS
  • Next JS
  • Based on Bootstrap 5.x
  • ReactJS without jQuery
  • Free Premium Quality Support
  • Logo Slider Integration
  • Sticky Header
  • Google Fonts
  • 100% Responsive
  • Nice and Clean Design
  • Clean and commented code
  • Customizeable all components of each page
  • Integrated with FontAwesome
  • 04 Home Pages
  • 21+ Inner Pages
  • Easy to customize
  • Flexible and multi-purpose
  • W3C valid code
  • 24/7 Awesome support
  • Detailed documentation

What's Included

After purchasing Educax template on themeforest.net with your Envato account, go to your Download page. You can choose to download Educax template package which contains the following files:

The contents of the template package downloaded from ThemeForest

  • Educax - An React Next js Template file. this file you can edit and use for your business.
  • Documentation - This folder contains what you are reading now :

React Installation

Please follow the instructions in the video to see how you can install react on your hosting:

  1. For local host -
    1. Open you command prompt
    2. yarn install or npm install
    3. yarn dev or yarn run dev or npm run dev (will start the dev server at http://loaclhost:3000)


  1. For locally build -
    1. Open you command prompt
    2. Open package.json file and edit scripts > build replace this "build": "next build && next export",
    3. yarn build (will build locally and generate out folder in root directory)
    4. yarn start (will start the locally build server at http://loaclhost:3000)
  2. Deploying to Vercel - https://www.youtube.com/watch?v=_8wkKL0LKks


Other Scripts
  1. Open you command prompt
  2. yarn lint:fix (This will format your code and fix auto fixable eslint error)

Basic Site Settings

Change Site Title, Favicon and Page Title

To change your Site title and Favicon open the Outstock in your editor and go to the location by following screenshot which are given bellow.

3.1.1
You can change title here
3.1.1
You can change page title here
3.1.1
You can change favicon here

Customize Menu

To customize menu do the following:

  1. From the project folder go to src componentsheadersheaderOpen the menu you want to use
  2. Then customize the menu
3.1.1
Customize the menu

Customize Blog data

To customize blog data do the following:

  1. From the project folder go to src api blog blog Open the menu you want to use
  2. Then customize the blog data
3.1.1
Customize the blog

Customize Course data

To customize Course data do the following:

  1. From the project folder go to src api courses Open the menu you want to use
  2. Then customize the Course data
3.1.1
Customize the products

404

To change 404 and setting you can change by following this screenshot here.

  1. From the project folder go to src pages 404 Open the menu you want to use
  2. Then customize the 404 data
3.1.1
Customize the 404

Customize Header

We gave you four header layout. you can modify the header markup there.

  1. From the project folder go to src components headers header Open the menu you want to use
  2. Then customize the blog data
3.1.1
Customize the header

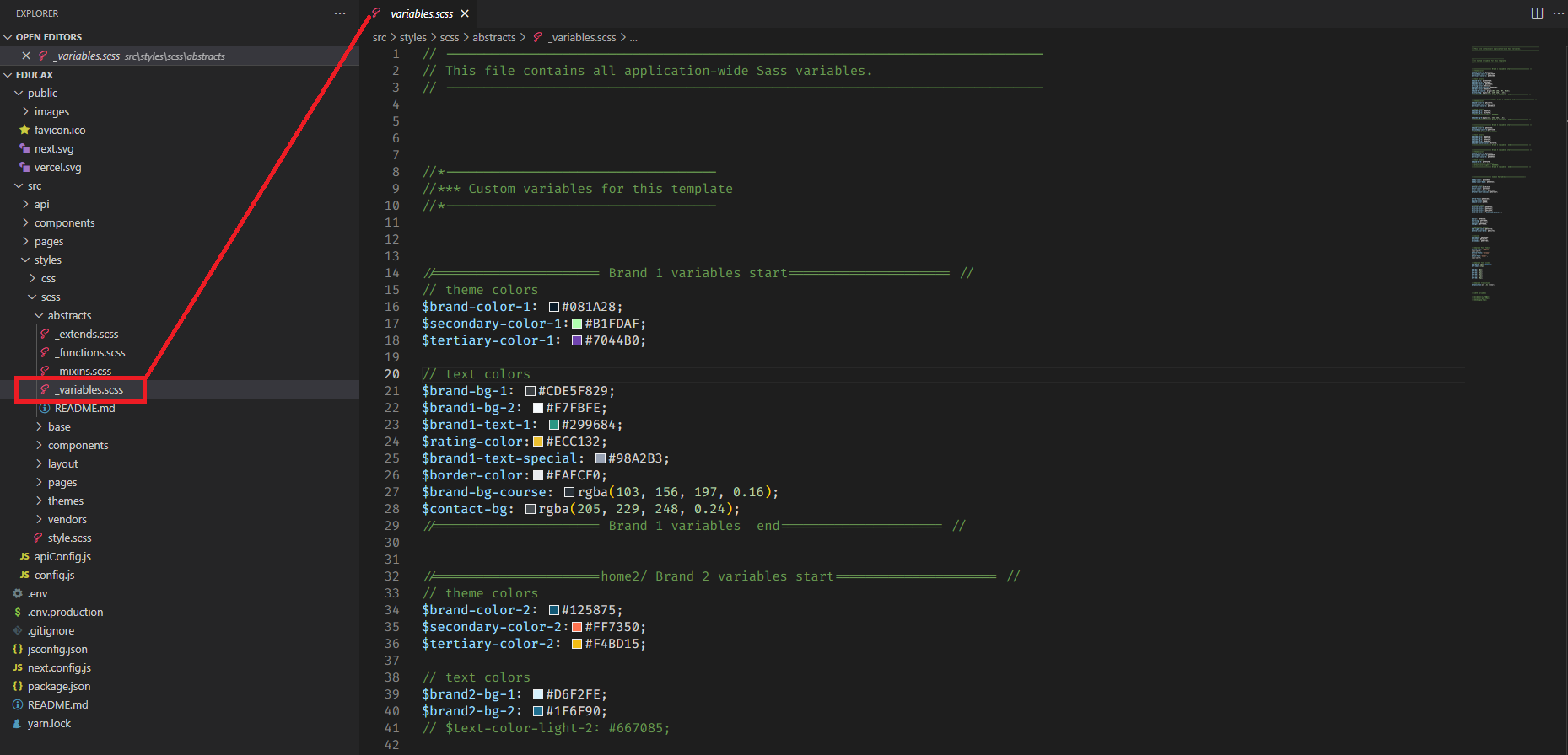
Colors

To change color and setting you can change by following this screenshot here.

  1. From the project folder go to src stylessassabstracts variable Open the menu you want to use
  2. Then customize the color data
3.1.1
Customize the color

Typography

To change Typography and setting you can change by following this screenshot here.

  1. From the project folder go to src stylessassabstracts variable Open the menu you want to use
  2. Then customize the Typography data
3.1.1
Customize the Typography

Support

If you face any issue please contact us at Support Mail. We provide 15 hours real-time support for our customers.

Thank you for purchasing our template.